Intelligent CRM Metadata


Debugger Tracking of Input and Output
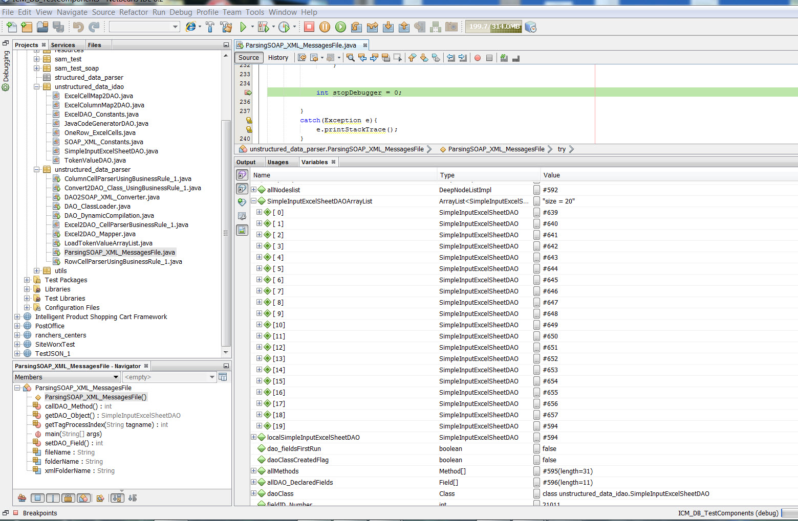
The Java, XML, Excel sheet, and text files are part of a running Small Seed Framework and also a running prototype. The best way to proof such thing is accurately run is to see the actual output created from the input files used. We are presenting both the input, output files plus images of the Java NetBeans running debugger with values. Images #1 and #2 are showing the DAO ArrayList created have the same size as the excel sheet. The last Excel row showing in Images #3 has the same values as those of the last DAO object in image #4.
Readers can Zoom to see the values better.

Simple Excel Input Sheet
Image #1

Debugger ArrayList of 20
Image #2

Input Excel Last Row
Image #3

Debugger Last Row DAO
Image #4